NFDI4DS Ontology
language en

NFDI4DS Ontology

Release: 2024-05-24

This version:
https://nfdi.fiz-karlsruhe.de/nfdi4dso/1.0.0
Latest version:
https://nfdi.fiz-karlsruhe.de/nfdi4dso/
Revision:
v1.0.0
Authors:
Harald Sack
Jörg Waitelonis
Genet Asefa Gesese
Imported Ontologies:
iao.owl
ontology
Download serialization:
JSON-LD RDF/XML N-Triples TTL
License:
https://creativecommons.org/publicdomain/zero/1.0/
Visualization:
Visualize with WebVowl
Cite as:
Genet Asefa Gesese, Jörg Waitelonis, Harald Sack. NFDI4DS Ontology. Revision: v1.0.0. Retrieved from: https://nfdi.fiz-karlsruhe.de/nfdi4dso/1.0.0
Provenance of this page
Ontology Specification

Abstract

The NFDI4DS ontology (nfdi4dso) is an ontology describing various resources all resources (datasets, data providers, persons, projects and other entities) within the domain of NFDI4DataScience. nfdi4dso is a module that builds upon the NFDIcore Ontology (https://ise-fizkarlsruhe.github.io/nfdicore/2.0.0/) and maintains alignment with the Basic Formal Ontology (BFO).

Introduction back to ToC

The vision of [NFDI4DataScience (NFDI4DS)](https://www.nfdi4datascience.de/) is to support all steps of the complex and interdisciplinary research data lifecycle in Data Science and Artificial Intelligence. Towards this goal, the NFDI4DS Ontology (nfdi4dso) is created. nfdi4dso is a module that builds upon the NFDIcore Ontology (https://ise-fizkarlsruhe.github.io/nfdicore/2.0.0/) and maintains alignment with the [Basic Formal Ontology (BFO)](https://basic-formal-ontology.org/), [schema.org](https://schema.org/), the [FaBiO ontology](http://purl.org/spar/fabio), and the [Conference Ontology](https://w3id.org/scholarlydata/ontology/conference-ontology.owl). Current development is managed via [GitHub](https://github.com/ISE-FIZKarlsruhe/NFDI4DS-Ontology/tree/main). Feel free to give feedback, contribute, or raise issues.

Namespace declarations

Table 1: Namespaces used in the document
basic<http://prismstandard.org/namespaces/basic/2.0/>
bibo<http://purl.org/ontology/bibo/>
cono<https://w3id.org/scholarlydata/ontology/conference-ontology.owl#>
fabio<http://purl.org/spar/fabio/>
foaf<http://xmlns.com/foaf/0.1/>
nfdi4dso<https://nfdi.fiz-karlsruhe.de/nfdi4dso/>
nfdicore<https://nfdi.fiz-karlsruhe.de/ontology/>
obo<http://purl.obolibrary.org/obo/>
owl<http://www.w3.org/2002/07/owl#>
rdf<http://www.w3.org/1999/02/22-rdf-syntax-ns#>
rdfs<http://www.w3.org/2000/01/rdf-schema#>
schema<http://schema.org/>
schema1<https://schema.org/>
skos<http://www.w3.org/2004/02/skos/core#>
swrl<http://www.w3.org/2003/11/swrl#>
swrla<http://swrl.stanford.edu/ontologies/3.3/swrla.owl#>
swrlb<http://www.w3.org/2003/11/swrlb#>
terms<http://purl.org/dc/terms/>
time<http://www.w3.org/2006/time#>
vann<http://purl.org/vocab/vann/>
xml<http://www.w3.org/XML/1998/namespace>
xsd<http://www.w3.org/2001/XMLSchema#>

NFDI4DS Ontology (nfdi4dso): Overview back to ToC

This ontology has the following classes and properties.

Classes

Object Properties

Data Properties

Annotation Properties

Named Individuals

SWRL Rules

NFDI4DS Ontology (nfdi4dso): Description back to ToC

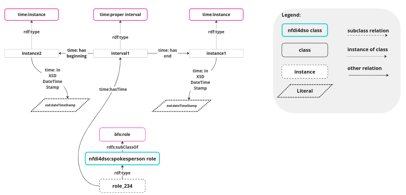
### AGENTS and ROLES In nfdi4dso, new agents, i.e., nfdi4dso:WorkingGroup and nfdi4dso:Persona, are introduced on top of the agents that are already available in NFDICore ontolgy. In addition, different roles such as nfdi4dso:SpokespersonRole and nfdi4dso:TaskAreaLeadRole are added. ![image](https://raw.githubusercontent.com/ISE-FIZKarlsruhe/NFDI4DS-Ontology/Documentation/resources/agent.png) Some of the time ontology classes and properties can be used to provide more expressivity for roles. For instance the following example diagram shows how time:instance and time:proper interval classes can be used. ![image](https://raw.githubusercontent.com/ISE-FIZKarlsruhe/NFDI4DS-Ontology/Documentation/resources/time.png) ### SHORTCUTS to EXPRESS ROLES In order to enable direct connections beween some classes, properties such as nfdi4dso:lead and nfdi4dso:spokesperson are created. Note that these properties may lack some expressivity. It is recommended to employ the modeling proposed by BFO (i.e., using roles) in cases where more detailed semantics are required to describe the relationships. To maintain consistency, as in nfdicore ontology, we establish nfdi4dso properties like nfdi4dso:lead as shortcuts using SWRL rules. ![image](https://raw.githubusercontent.com/ISE-FIZKarlsruhe/NFDI4DS-Ontology/Documentation/resources/task-area.png) ### OTHER CLASSES In addition to the agents and roles mentioned above, in nfdi4dso ontology, more classes which are sub-classes of nfdicore:Event, nfdicore:Resource, and bfo:Process, and so on are also included.

Cross-reference for NFDI4DS Ontology (nfdi4dso) classes, object properties and data properties back to ToC

This section provides details for each class and property defined by NFDI4DS Ontology (nfdi4dso).

Classes

academic disciplinec back to ToC or Class ToC

IRI: https://nfdi.fiz-karlsruhe.de/ontology/AcademicDiscipline

A quality of an entity that specifies the subject area, domain or academic discipline of an entity.
An academic discipline, a research field or domain of an entity, e.g. a domain of a data portal or a field of study of a person.
Is defined by
https://nfdi.fiz-karlsruhe.de/ontology/2.0.0
Example
https://www.wikidata.org/entity/Q12271
Architecture, Art History, Musicology, Media Studies, Performing Arts
has super-classes
B F O 0000019 c
is in range of
subject area op

academic eventc back to ToC or Class ToC

IRI: https://nfdi.fiz-karlsruhe.de/nfdi4dso/AcademicEvent

An event which is for example a conference or conference-like event, and all the sub-events of those which are about the topic or theme of the conference, such as talks or panels.
Is defined by
https://nfdi.fiz-karlsruhe.de/nfdi4dso/1.0.0
has super-classes
organized event c
has sub-classes
conference c, shared task c, sub-task c, tutorial c, workshop c
is in range of
is associated with op

agentc back to ToC or Class ToC

IRI: https://nfdi.fiz-karlsruhe.de/ontology/Agent

An independent continuant that acts autonomously and is entrusted with the authority to represent, negotiate, or act on behalf of another agent.
A class that represents entities that are capable of autonomous actions, decision-making, or interaction within a given environment, e.g. persons or organizations.
Is defined by
https://nfdi.fiz-karlsruhe.de/ontology/2.0.0
Example
Torsten Schrade, Linnaea Söhn, Academy of Sciences and Literature Mainz
has super-classes
B F O 0000004 c
has sub-classes
organization c, person c, persona c, working group c
is in domain of
email address dp, subject area op
is in range of
contact point op, contributor op, event organizer op, participant op, publisher op

becoming a memberc back to ToC or Class ToC

IRI: https://nfdi.fiz-karlsruhe.de/nfdi4dso/BecomingAMember

A planned process of becomming a member of a group.
Is defined by
https://nfdi.fiz-karlsruhe.de/nfdi4dso/1.0.0
has super-classes
O B I 0000011 c

cityc back to ToC or Class ToC

IRI: https://nfdi.fiz-karlsruhe.de/ontology/City

A place that refers to a densely populated urban area.
A city or a town where the thing is located.
Is defined by
https://nfdi.fiz-karlsruhe.de/ontology/2.0.0
Example
Berlin, Hannover, Kyiv
has super-classes
place c
is in domain of
country op, federal state op

co-spokesperson rolec back to ToC or Class ToC

IRI: https://nfdi.fiz-karlsruhe.de/nfdi4dso/CoSpokespersonRole

A role inhering in a person that is realized when the person is a co-spokesperson of a Consortium.
Is defined by
https://nfdi.fiz-karlsruhe.de/nfdi4dso/1.0.0
has super-classes
B F O 0000023 c

collectionc back to ToC or Class ToC

IRI: https://nfdi.fiz-karlsruhe.de/ontology/Collection

A material entity that represents a collection of material entities intended to be understood together as a whole.
A tangible collection of valuables published or curated by an organization or a person.
Is defined by
https://nfdi.fiz-karlsruhe.de/ontology/2.0.0
Example
A collection of arts displayed at the museum
has super-classes
B F O 0000040 c
is in range of
represented collection op

conferencec back to ToC or Class ToC

IRI: https://nfdi.fiz-karlsruhe.de/nfdi4dso/Conference

A conference event.
Is defined by
https://nfdi.fiz-karlsruhe.de/nfdi4dso/1.0.0
Example
ISWC-2024
has super-classes
academic event c
is in domain of
co-located with op
is in range of
co-located with op

consortiumc back to ToC or Class ToC

IRI: https://nfdi.fiz-karlsruhe.de/ontology/Consortium

An organisation that consists of multiple independent groups and individuals, who join together to collaborate on a specific goal.
A consortium of autonomous organizations collaborating towards a shared goal, operating within the framework of an agreement.
Is defined by
https://nfdi.fiz-karlsruhe.de/ontology/2.0.0
Example
NFDI4Culture, NFDI-MatWerk, DataPLANT.
has super-classes
organization c
is in domain of
co-spokesperson op, spokesperson op

consortium memberc back to ToC or Class ToC

IRI: https://nfdi.fiz-karlsruhe.de/ontology/ConsortiumMember

An organization that has a specific role, responsibilities or contributions within the consortium framework.
A consortium member refers to an individual organization that has a specific role, responsibilities or contributions within the consortium framework.
Is defined by
https://nfdi.fiz-karlsruhe.de/ontology/2.0.0
Example
Museums of City Cologne is a member of NFDI4Culture consortium.
is equivalent to
organization c and (R O 0000087 op only consortium member role c)
is in range of
lead op, task area or measure contributor op, working group contact point op, working group member op

consortium member rolec back to ToC or Class ToC

IRI: https://nfdi.fiz-karlsruhe.de/ontology/ConsortiumMemberRole

A role inhering in an organization that is realized when the organsation is a member of a consortium.
A role inhering in an organization that is realized when the organsation is a member of a consortium.
Is defined by
https://nfdi.fiz-karlsruhe.de/ontology/2.0.0
has super-classes
B F O 0000023 c

consulting & fundingc back to ToC or Class ToC

IRI: https://nfdi.fiz-karlsruhe.de/ontology/Consulting&Funding

A service that contributes to providing expert guidance in broad range of topics, including securing funding and navigating the application process for research projects.
Services that aim at providing expert advice, guidance, and support to agents, particular with securing funding opportunities for their efforts. This may include providing individual support for a broad range of research data and software concerns to scholars, institutions and data providers, assistance in identifying suitable funding sources, crafting grant proposals, and navigating the application process.
Is defined by
https://nfdi.fiz-karlsruhe.de/ontology/2.0.0
Example
Flex Funds, NFDI4Culture Helpdesk
has super-classes
service c

contact point rolec back to ToC or Class ToC

IRI: https://nfdi.fiz-karlsruhe.de/ontology/ContactPointRole

A role inhering in an agent that is realized when the agent is a contact point of a resource or a project.
A role inhering in an agent that is realized when the agent is a contact point of a resource or a project.
Is defined by
https://nfdi.fiz-karlsruhe.de/ontology/2.0.0
has super-classes
B F O 0000023 c

contactingc back to ToC or Class ToC

IRI: https://nfdi.fiz-karlsruhe.de/ontology/Contacting

A planned process in which the contact information of an entity is provided.
A planned process in which the contact information of an entity is provided.
Is defined by
https://nfdi.fiz-karlsruhe.de/ontology/2.0.0
has super-classes
O B I 0000011 c

contributingc back to ToC or Class ToC

IRI: https://nfdi.fiz-karlsruhe.de/ontology/Contributing

A planned process of contibuting or providing information to an endeavor.
The contibution or provision of information to an endeavor.
Is defined by
https://nfdi.fiz-karlsruhe.de/ontology/2.0.0
has super-classes
O B I 0000011 c

contributor rolec back to ToC or Class ToC

IRI: https://nfdi.fiz-karlsruhe.de/ontology/ContributorRole

A role inhering in an agent that is realized when the agent is a contact point of an entity.
A role inhering in an agent that is realized when the agent is a contact point of an entity.
Is defined by
https://nfdi.fiz-karlsruhe.de/ontology/2.0.0
has super-classes
B F O 0000023 c

controlled vocabularyc back to ToC or Class ToC

IRI: https://nfdi.fiz-karlsruhe.de/ontology/ControlledVocabulary

Semantic expressivity that refers to a standardized set of terms and descriptors used to index and retrieve information systematically.
A standardized set of terms and descriptors used to index and retrieve information systematically.
Is defined by
https://nfdi.fiz-karlsruhe.de/ontology/2.0.0
Example
the Union List of Artist Names (ULAN), the Cultural Objects Name Authority (CONA)
has super-classes
semantic expressivity c
has sub-classes
thesaurus c

countryc back to ToC or Class ToC

IRI: https://nfdi.fiz-karlsruhe.de/ontology/Country

A place that refers to a defined geographical area distinguished by its territorial boundaries, governance structure, and sovereignty.
A country where the thing is located.
Is defined by
https://nfdi.fiz-karlsruhe.de/ontology/2.0.0
has super-classes
place c
is in range of
country op

creative workc back to ToC or Class ToC

IRI: https://nfdi.fiz-karlsruhe.de/ontology/CreativeWork

An information content entity that refers to a manifestation of someone's creative effort.
A creative work refers to a digital intellectual or artistic resource, e.g. a dataset, metadata, a guideline, a software and other materials offering relevant information or instructions within their specific domains.
Is defined by
https://nfdi.fiz-karlsruhe.de/ontology/2.0.0
Example
TRANSRAZ Data Model, NFDI4Culture Knowledge Graph, Guide for digital collection management at art museums, NFDI4Culture SPARQL Endpoint, Registry for Tools & Services, RADAR4Culture service, etc.
is equivalent to
I A O 0000030 c and Creative Work c
has super-classes
resource c
has sub-classes
dataset c, publication c, software c, website c

data portalc back to ToC or Class ToC

IRI: https://nfdi.fiz-karlsruhe.de/ontology/DataPortal

A website that serves as a centralized platform for accessing, managing, and sharing datasets, information, or resources related to a specific topic, theme, or domain.
An online platform that provides access to datasets.
Is defined by
https://nfdi.fiz-karlsruhe.de/ontology/2.0.0
Example
Bach digital, KultSam, MusiXplora
has super-classes
website c
is in domain of
represented collection op

datasetc back to ToC or Class ToC

IRI: https://nfdi.fiz-karlsruhe.de/ontology/Dataset

A creative work that refers to a structured collection of data, organized typically for a specific goal such as analysis, research, or reference.
Structured information about a resource provided by an organization or a person.
Is defined by
https://nfdi.fiz-karlsruhe.de/ontology/2.0.0
Example
Fotothek Bibliotheca Hertziana Max-Planck-Institut für Kunstgeschichte 320px static derivates research dataset (https://doi.org/10.17617/3.SVH2BT)
has super-classes
creative work c
is in domain of
represented collection op
is in range of
LOD status of op, data set op, evaluation dataset op, fair status of op

digital object identifierc back to ToC or Class ToC

IRI: http://purl.obolibrary.org/obo/OBI_0002110

has super-classes
I A O 0000578 c
is in domain of
DOI of op

educational functionc back to ToC or Class ToC

IRI: https://nfdi.fiz-karlsruhe.de/nfdi4dso/EducationalFunction

Educational function is "One of four basic kinds of uses of social communication listed by Schramm from the perspective of the individual, in which the normative objectives are for the sender to teach and for the receiver to learn. He distinguishes this from a purely informational function. From the perspective of society, Schramm argues that this function is analogous to the function of socialization. See also media functions; personal functions."
Is defined by
https://nfdi.fiz-karlsruhe.de/nfdi4dso/1.0.0
Source
https://www.oxfordreference.com/display/10.1093/oi/authority.20110803095742736
has super-classes
B F O 0000034 c

evaluation metricc back to ToC or Class ToC

IRI: https://nfdi.fiz-karlsruhe.de/nfdi4dso/EvaluationMetric

A quantitative measure used to assess the performance and effectiveness of a statistical or machine learning model
Is defined by
https://nfdi.fiz-karlsruhe.de/nfdi4dso/1.0.0
Example
Precision, recall, F1-score, and BLEU
has super-classes
I A O 0000030 c
is in range of
evaluation metric op

eventc back to ToC or Class ToC

IRI: https://nfdi.fiz-karlsruhe.de/ontology/Event

An occurent that represents an occurence or happening that unfolds in time.
A class that represents entities that occur or unfold in time, typically characterized by a specific happening or occurrence with temporal properties. Events encompass a wide range of occurrences, including but not limited to happenings, incidents, activities, or processes.
Is defined by
https://nfdi.fiz-karlsruhe.de/ontology/2.0.0
Example
conferences, wars, strikes, celebrations, accidents, workshops, meetings, or any other specific incident or happening.
has super-classes
B F O 0000003 c
has sub-classes
organized event c
is in domain of
end date dp, event attendance mode op, event contact point op, event organizer op, start date dp

Event Attendance Mode Enumerationc back to ToC or Class ToC

IRI: http://schema.org/EventAttendanceModeEnumeration

An EventAttendanceMode is one of potentially several modes of organising an event, relating to whether it is online or offline. E.g., Hybrid.
Is defined by
https://schema.org/
is equivalent to
{ Mixed Event Attendance Mode ni , Offline Event Attendance Mode ni , Online Event Attendance Mode ni }
is in range of
event attendance mode op
has members
Mixed Event Attendance Mode ni, Offline Event Attendance Mode ni, Online Event Attendance Mode ni

FAIR data principlec back to ToC or Class ToC

IRI: https://nfdi.fiz-karlsruhe.de/nfdi4dso/FAIRDataPriniciple

A principle aiming to enhance the management of data, ultimately fostering transparency, collaboration, and innovation in research and beyond.
Is defined by
https://nfdi.fiz-karlsruhe.de/nfdi4dso/1.0.0
is equivalent to
{ accessible ni , findable ni , interoperable ni , reusable ni }
has super-classes
I A O 0000030 c
is in domain of
fair status of op
has members
accessible ni, findable ni, interoperable ni, reusable ni

federal statec back to ToC or Class ToC

IRI: https://nfdi.fiz-karlsruhe.de/ontology/FederalState

A place that refers to a geographical territory forming part of a country.
A federal state where the thing is located.
Is defined by
https://nfdi.fiz-karlsruhe.de/ontology/2.0.0
Example
Sachsen, Berlin
has super-classes
place c
is in domain of
country op
is in range of
federal state op

funding organization rolec back to ToC or Class ToC

IRI: https://nfdi.fiz-karlsruhe.de/ontology/FundingOrganizationRole

A role inhering in an organization that is realized when the organization serves as a funder to endevaours, e.g. projects.
A role inhering in an organization that is realized when the organization serves as a funder to endevaours, e.g. projects.
Is defined by
https://nfdi.fiz-karlsruhe.de/ontology/2.0.0
has super-classes
B F O 0000023 c

G A Z 00000448c back to ToC or Class ToC

IRI: http://purl.obolibrary.org/obo/GAZ_00000448

is equivalent to
place c

glossaryc back to ToC or Class ToC

IRI: https://nfdi.fiz-karlsruhe.de/ontology/Glossary

Semantic expressivity that refers to a list of terms and their definitions within a specific domain or academic discipline.
A compilation of terms and their definitions within a specific domain or academic discipline.
Is defined by
https://nfdi.fiz-karlsruhe.de/ontology/2.0.0
Example
ICOM Museum Glossary
has super-classes
semantic expressivity c

hackathonc back to ToC or Class ToC

IRI: https://nfdi.fiz-karlsruhe.de/nfdi4dso/Hackathon

An event where individuals or teams come together to engage in rapid and collaborative engineering over a relatively short period of time.
An event where individuals or teams come together to engage in rapid and collaborative engineering over a relatively short period of time.
Is defined by
https://nfdi.fiz-karlsruhe.de/nfdi4dso/1.0.0
Example
BioHackathon Germany
has super-classes
organized event c
is in domain of
co-located with op

I A O 0000025c back to ToC or Class ToC

IRI: http://purl.obolibrary.org/obo/IAO_0000025

is equivalent to
programming language c

information & documentationc back to ToC or Class ToC

IRI: https://nfdi.fiz-karlsruhe.de/ontology/Information&Documentation

A service that contributes to organizing and managing research data.
Services related to organizing, cataloging, and managing research data and information. This includes developing metadata schemas, creating data dictionaries, establishing standardized data formats, and ensuring data quality and integrity
Is defined by
https://nfdi.fiz-karlsruhe.de/ontology/2.0.0
Example
Registry for Tools & Services, Culture Information Portal
has super-classes
service c

Instantc back to ToC or Class ToC

IRI: http://www.w3.org/2006/time#Instant

Is defined by
http://www.w3.org/2006/time
is in range of
has Beginning op, has End op

Intervalc back to ToC or Class ToC

IRI: http://www.w3.org/2006/time#Interval

Is defined by
http://www.w3.org/2006/time
is in domain of
has End op, has Time op
is in range of
has Time op

journal articlec back to ToC or Class ToC

IRI: https://nfdi.fiz-karlsruhe.de/nfdi4dso/JournalArticle

A report that is published in a jornal.
Is defined by
https://nfdi.fiz-karlsruhe.de/nfdi4dso/1.0.0
has super-classes
publication c

leadingc back to ToC or Class ToC

IRI: https://nfdi.fiz-karlsruhe.de/nfdi4dso/Leading

A planned process in which the leader information of an entity is provided.
Is defined by
https://nfdi.fiz-karlsruhe.de/nfdi4dso/1.0.0
has super-classes
O B I 0000011 c

learning & teachingc back to ToC or Class ToC

IRI: https://nfdi.fiz-karlsruhe.de/ontology/Learning&Teaching

A service that contributes to educating agents on research data management.
Services that aim to support agents in developing essential skills and competencies related to research data management. This includes organizing training workshops, webinars, and educational resources, providing personalized consultations, mentoring programs, and community engagement initiatives.
Is defined by
https://nfdi.fiz-karlsruhe.de/ontology/2.0.0
Example
Educational Resource Finder
has super-classes
service c

lecturec back to ToC or Class ToC

IRI: https://nfdi.fiz-karlsruhe.de/nfdi4dso/Lecture

An academic event which is intented to deliver instruction on a specific topic, most commonly to an audience of university students.
Is defined by
https://nfdi.fiz-karlsruhe.de/nfdi4dso/1.0.0
has super-classes
organized event c

licensec back to ToC or Class ToC

IRI: https://nfdi.fiz-karlsruhe.de/ontology/License

An information content entity that refers to a legal instrument (usually by way of contract law, with or without printed material) governing the use or redistribution of the resource containing the licence.
A document that provides legal guidelines for the use of a resource, e.g. a software.
Is defined by
https://nfdi.fiz-karlsruhe.de/ontology/2.0.0
Example
cc-by-3, Digital Peer Publishing Lizenz
has super-classes
I A O 0000030 c
is in range of
license op

linkage & enrichmentc back to ToC or Class ToC

IRI: https://nfdi.fiz-karlsruhe.de/ontology/Linkage&Enrichment

A service that contributes to integrating research data with external sources and data enrichment.
Services that focus on enhancing research data by integrating it with external datasets, vocabularies, and ontologies. This involves establishing interoperability frameworks, data integration pipelines, and semantic enrichment techniques to connect disparate datasets and enable cross-disciplinary research.
Is defined by
https://nfdi.fiz-karlsruhe.de/ontology/2.0.0
Example
Culture Knowledge Graph, Semantic Kompakkt, Wikibase4Research
has super-classes
service c

LOD ratingc back to ToC or Class ToC

IRI: https://nfdi.fiz-karlsruhe.de/nfdi4dso/LODRating

A rating of data based on 1) its availability on the Web under an open license, (2) being in the form of structured data, (3) being in a non-proprietary file format, (4) using URIs as its identifiers, (5) including links to other data sources.
Is defined by
https://nfdi.fiz-karlsruhe.de/nfdi4dso/1.0.0
has super-classes
I A O 0000030 c
is in domain of
LOD status of op

measure contributor rolec back to ToC or Class ToC

IRI: https://nfdi.fiz-karlsruhe.de/nfdi4dso/MeasureContributorRole

A role inhering in an agent that is realized when the agent is a contributor of a measure defined in a Consortium.
Is defined by
https://nfdi.fiz-karlsruhe.de/nfdi4dso/1.0.0
has super-classes
B F O 0000023 c

measure lead rolec back to ToC or Class ToC

IRI: https://nfdi.fiz-karlsruhe.de/nfdi4dso/MeasureLeadRole

A role inhering in an agent that is realized when the agent is a leader of a measure defined in a Consortium.
Is defined by
https://nfdi.fiz-karlsruhe.de/nfdi4dso/1.0.0
has super-classes
B F O 0000023 c

media typec back to ToC or Class ToC

IRI: https://nfdi.fiz-karlsruhe.de/ontology/MediaType

A directive information entity that describes a media type a bearer has.
A digital resource format or physical medium.
Is defined by
https://nfdi.fiz-karlsruhe.de/ontology/2.0.0
Example
doc, avi, mpeg, epub, txt, MIME-type, record, cassette, VHS, LaserDiscs, CD, DVD, Blu-ray color lithograph, text book
has super-classes
I A O 0000033 c
has sub-classes
MIME-type c
is in range of
export format op, media type op

MIME-typec back to ToC or Class ToC

IRI: https://nfdi.fiz-karlsruhe.de/ontology/MIME-Type

A media type that serves as a standardized identifier for specifying the nature and format of data.
The MIME-type template of the resource (see https://www.iana.org/assignments/media-types/media-types.xhtml)
Is defined by
https://nfdi.fiz-karlsruhe.de/ontology/2.0.0
Example
https://www.iana.org/assignments/media-types/application/dicom, https://www.iana.org/assignments/media-types/video/mp4, https://www.iana.org/assignments/media-types/text/n3
has super-classes
media type c

news articlec back to ToC or Class ToC

IRI: https://nfdi.fiz-karlsruhe.de/nfdi4dso/NewsArticle

A work consisting of an announcement or statement of recent or current events of new data
Is defined by
https://nfdi.fiz-karlsruhe.de/nfdi4dso/1.0.0
has super-classes
I A O 0000030 c
is in domain of
available at dp, long description dp, short description dp

ontologyc back to ToC or Class ToC

IRI: https://nfdi.fiz-karlsruhe.de/ontology/Ontology

Semantic expressivity that refers to a semantic framework that represents knowledge about a domain, including concepts, entities, properties, and relationships, in a structured and machine-understandable manner.
A semantic framework that represents knowledge about a domain, including concepts, entities, properties, and relationships, in a structured and formalized manner, enabling machine-understandable reasoning and inference.
Is defined by
https://nfdi.fiz-karlsruhe.de/ontology/2.0.0
Example
CIDOC-CRM, BFO, nfdicore
has super-classes
semantic expressivity c

organizationc back to ToC or Class ToC

IRI: https://nfdi.fiz-karlsruhe.de/ontology/Organization

An agent that refers to a group of individuals, which structures and coordinates the activities of individuals or groups toward achieving common goal within a defined framework.
An organization of some kind, e.g. research organization or business organization
Is defined by
https://nfdi.fiz-karlsruhe.de/ontology/2.0.0
Example
University Library in Leipzig, Museums of City Cologne
has super-classes
agent c
has sub-classes
consortium c
is in domain of
dissolution date dp, foundation date dp, funding organization of op
is in range of
affiliation op, funding organization op

organized eventc back to ToC or Class ToC

IRI: https://nfdi.fiz-karlsruhe.de/nfdi4dso/OrganizedEvent

Any kind of organised event having a start and an end date.
Is defined by
https://nfdi.fiz-karlsruhe.de/nfdi4dso/1.0.0
Source
http://www.scholarlydata.org/ontology/doc/#d4e1203
Example
conferences, workshops, lectures, or any other planned event.
has super-classes
event c
has sub-classes
academic event c, hackathon c, lecture c, science slam c, summer school c

page rangec back to ToC or Class ToC

IRI: https://nfdi.fiz-karlsruhe.de/nfdi4dso/PageRange

The range of pages indicating where a publication appears in a proceeding
Is defined by
https://nfdi.fiz-karlsruhe.de/nfdi4dso/1.0.0
has super-classes
I A O 0000030 c
is in domain of
maximum dp, minimum dp
is in range of
appears at op

participation & collaborationc back to ToC or Class ToC

IRI: https://nfdi.fiz-karlsruhe.de/ontology/Participation&Collaboration

A service that contributes to fostering interdisciplinary collaboration and community engagement within the research community.
Services that focus on fostering interdisciplinary collaboration, knowledge exchange, and community engagement within the research ecosystem. This includes organizing networking events, collaborative projects, and virtual platforms for researchers to connect, share ideas, and collaborate on common research challenges.
Is defined by
https://nfdi.fiz-karlsruhe.de/ontology/2.0.0
Example
Forum for Data Standards and Data Quality, Expert Forum for sustainable Software Development in NFDI4Culture, Linked Open Data Working Group
has super-classes
service c

personc back to ToC or Class ToC

IRI: https://nfdi.fiz-karlsruhe.de/ontology/Person

An agent that represents a single human individual.
A resource that represents a single person.
Is defined by
https://nfdi.fiz-karlsruhe.de/ontology/2.0.0
Example
Harald Sack, Tabea Tietz, Sasha Bruns, Etienne Posthumus
has super-classes
agent c
is in domain of
affiliation op, birth date dp, death date dp, first name dp, last name dp
is in range of
ORCID of op, co-spokesperson op, event contact point op, lead op, spokesperson op, task area or measure contributor op, working group contact point op, working group member op

personac back to ToC or Class ToC

IRI: https://nfdi.fiz-karlsruhe.de/nfdi4dso/Persona

A persona is a fictional character, which is created based upon a research to represent a group of users that might use a service, product, site, or brand in a similar way
Is defined by
https://nfdi.fiz-karlsruhe.de/nfdi4dso/1.0.0
Example
Alex https://www.nfdi4datascience.de/community/requirements-elicitation/personas/
has super-classes
agent c
is in range of
domain knowledge level of op, ethical or legal skill level of op, persona description of op, persona problem of op, soft skill of op, technical skill level of op

persona descriptionc back to ToC or Class ToC

IRI: https://nfdi.fiz-karlsruhe.de/nfdi4dso/PersonaDescription

A description of a persona
Is defined by
https://nfdi.fiz-karlsruhe.de/nfdi4dso/1.0.0
has super-classes
I A O 0000030 c
is in domain of
persona description of op

persona domain knowledge levelc back to ToC or Class ToC

IRI: https://nfdi.fiz-karlsruhe.de/nfdi4dso/PersonaDomainKnowledgeLevel

The domain knowledge skill level a persona possesses
Is defined by
https://nfdi.fiz-karlsruhe.de/nfdi4dso/1.0.0
has super-classes
I A O 0000030 c
is in domain of
domain knowledge level of op

persona ethical or legal skill levelc back to ToC or Class ToC

IRI: https://nfdi.fiz-karlsruhe.de/nfdi4dso/PersonaEthicalOrLegalSkillLevel

The ethical legal skill level a persona possesses
Is defined by
https://nfdi.fiz-karlsruhe.de/nfdi4dso/1.0.0
has super-classes
I A O 0000030 c
is in domain of
ethical or legal skill level of op

persona occupation rolec back to ToC or Class ToC

IRI: https://nfdi.fiz-karlsruhe.de/nfdi4dso/PersonaOccupationRole

A role inhering in a persona that is realized when the persona participates in a Project.
Is defined by
https://nfdi.fiz-karlsruhe.de/nfdi4dso/1.0.0
has super-classes
B F O 0000023 c

persona problem descriptionc back to ToC or Class ToC

IRI: https://nfdi.fiz-karlsruhe.de/nfdi4dso/PersonaProblemDescription

A description of a problem defined by a Persona
Is defined by
https://nfdi.fiz-karlsruhe.de/nfdi4dso/1.0.0
has super-classes
I A O 0000030 c
is in domain of
persona problem of op

persona soft skill levelc back to ToC or Class ToC

IRI: https://nfdi.fiz-karlsruhe.de/nfdi4dso/PersonaSoftSkillLevel

The soft skill level a persona possesses
Is defined by
https://nfdi.fiz-karlsruhe.de/nfdi4dso/1.0.0
has super-classes
I A O 0000030 c
is in domain of
soft skill of op

persona taskc back to ToC or Class ToC

IRI: https://nfdi.fiz-karlsruhe.de/nfdi4dso/PersonaTask

A task that is a persona wants to be addressed
Is defined by
https://nfdi.fiz-karlsruhe.de/nfdi4dso/1.0.0
has super-classes
I A O 0000030 c

persona technical skill levelc back to ToC or Class ToC

IRI: https://nfdi.fiz-karlsruhe.de/nfdi4dso/PersonaTechnicalSkillLevel

The technical skill level a persona possesses
Is defined by
https://nfdi.fiz-karlsruhe.de/nfdi4dso/1.0.0
has super-classes
I A O 0000030 c
is in domain of
technical skill level of op

persona wish descriptionc back to ToC or Class ToC

IRI: https://nfdi.fiz-karlsruhe.de/nfdi4dso/PersonaWishDescription

A description of a wish defined by a Persona
Is defined by
https://nfdi.fiz-karlsruhe.de/nfdi4dso/1.0.0
has super-classes
I A O 0000030 c

placec back to ToC or Class ToC

IRI: https://nfdi.fiz-karlsruhe.de/ontology/Place

A site that refers to geographical locations, such as cities, countries, landmarks, and natural environments.
A spatial region, e.g. country, city or district.
Is defined by
https://nfdi.fiz-karlsruhe.de/ontology/2.0.0
Example
Hessen, Berlin, Schweiz
has super-classes
B F O 0000029 c
has sub-classes
city c, country c, federal state c
is in range of
has place of publication op, location op

Proceedingsc back to ToC or Class ToC

IRI: https://nfdi.fiz-karlsruhe.de/nfdi4dso/Proceedings

The collection of proceedings of an academic event.
Is defined by
https://nfdi.fiz-karlsruhe.de/nfdi4dso/1.0.0
has super-classes
publication c
is in domain of
is associated with op

programming languagec back to ToC or Class ToC

IRI: https://nfdi.fiz-karlsruhe.de/ontology/ProgrammingLanguage

A technological means that is used for implementing software.
A formal language used for implementing a software.
Is defined by
https://nfdi.fiz-karlsruhe.de/ontology/2.0.0
Example
Java, Ruby, C++, Perl, PHP
has super-classes
technological means c
is in range of
programming language op

projectc back to ToC or Class ToC

IRI: https://nfdi.fiz-karlsruhe.de/ontology/Project

A planned process of a scientific or business endeavor that aims to conclude an investigation or to answer a research question.
A scientific or business endeavor that aims to conclude an investigation or to answer a research question.
Is defined by
https://nfdi.fiz-karlsruhe.de/ontology/2.0.0
Example
Freischütz digital, Corpus Vitrearum Medii Aevi
has super-classes
O B I 0000011 c
is in domain of
contact point op, funding organization op, participant op, related project op, subject area op
is in range of
established by op, funding organization of op, related project op

publicationc back to ToC or Class ToC

IRI: https://nfdi.fiz-karlsruhe.de/ontology/Publication

A creative work that is the output of a publishing process.
A published scholarly work that reports on ongoing activity about or within a resource, e.g. a dataset.
Is defined by
https://nfdi.fiz-karlsruhe.de/ontology/2.0.0
Example
MusiXplora: Visual analysis of a musicological encyclopedia, Textkategorien in kompositorischen Werkstattdokumenten
has super-classes
creative work c
has sub-classes
Proceedings c, journal article c
is in domain of
appears at op, has abstract dp, has place of publication op
is in range of
DOI of op

publication & disseminationc back to ToC or Class ToC

IRI: https://nfdi.fiz-karlsruhe.de/ontology/Publication&Dissemination

A service that contributes to sharing and publication of research findings.
Services that aim at facilitating the sharing and dissemination of research findings and outputs with wider audiences. This includes supporting agents in preparing resources for publication, production, publishing, sprint services, etc.
Is defined by
https://nfdi.fiz-karlsruhe.de/ontology/2.0.0
Example
NextGen Books
has super-classes
service c

publisher rolec back to ToC or Class ToC

IRI: https://nfdi.fiz-karlsruhe.de/ontology/PublisherRole

A role inhering in an agent that is realized when the bearer participates in the publishing of the document.
A role inhering in an agent that is realized when the bearer participates in the publishing of the document.
Is defined by
https://nfdi.fiz-karlsruhe.de/ontology/2.0.0
has super-classes
B F O 0000023 c

resourcec back to ToC or Class ToC

IRI: https://nfdi.fiz-karlsruhe.de/ontology/Resource

An information content entity that refers to digital creative works and services, and is utilized to organize the resources of NFDI.
The most generic kind of a resource and may be associated with any kind of digital creative work, e.g. datasets, collections, metadata; offered products and services, e.g. data portals, data curation, data digitization.
Is defined by
https://nfdi.fiz-karlsruhe.de/ontology/2.0.0
has super-classes
I A O 0000030 c
has sub-classes
creative work c, service c
is in domain of
best practice op, contact point op, contributor op, data set op, export format op, file extension dp, license op, media type op, publisher op, related project op, semantic expressivity op, software op, sparql endpoint op, specification op, standard op, subject area op, technology op
is in range of
sparql endpoint op

S W O 0000002c back to ToC or Class ToC

IRI: http://www.ebi.ac.uk/swo/SWO_0000002

is equivalent to
license c

science slamc back to ToC or Class ToC

IRI: https://nfdi.fiz-karlsruhe.de/nfdi4dso/ScienceSlam

A scientific talk where scientists present their own scientific research work in a given time frame in front of a non-expert audience.
Is defined by
https://nfdi.fiz-karlsruhe.de/nfdi4dso/1.0.0
has super-classes
organized event c
is in domain of
co-located with op

semantic expressivityc back to ToC or Class ToC

IRI: https://nfdi.fiz-karlsruhe.de/ontology/SemanticExpressivity

A quality of a resource that defines the degree of expressivity in the semantic representation of a resource.
The class represents the degree of expressivity in the semantic representation of a resource, such as an ontology, taxonomy, or glossary. It specifies the extent to which the resource captures and conveys the meaning, relationships, and semantics of concepts within a knowledge domain.
Is defined by
https://nfdi.fiz-karlsruhe.de/ontology/2.0.0
Example
controlled vocabulary, ontology, taxonomy
has super-classes
B F O 0000019 c
has sub-classes
controlled vocabulary c, glossary c, ontology c, taxonomy c
is in range of
semantic expressivity op

servicec back to ToC or Class ToC

IRI: https://nfdi.fiz-karlsruhe.de/ontology/Service

An information content entity that refers to offerings provided by individuals or organizations to facilitate and contribute to the specific goals.
Services are resources offered by organizations or people to support and contribute to the predefined goals of a project. Services may encompass a diverse range of contributions such as data curation, specialized expertise, skill and various other forms of support.
Is defined by
https://nfdi.fiz-karlsruhe.de/ontology/2.0.0
Example
Data curation for HeiDATA, Expertise for the development and application of LIDO
is equivalent to
I A O 0000030 c and Service c
has super-classes
resource c
has sub-classes
consulting & funding c, information & documentation c, learning & teaching c, linkage & enrichment c, participation & collaboration c, publication & dissemination c, storage & preservation c

shared taskc back to ToC or Class ToC

IRI: https://nfdi.fiz-karlsruhe.de/nfdi4dso/SharedTask

A shared task is an interactive event organized by NFDI4DS that attract the data science and AI community. The task may be divided into subtasks.
Is defined by
https://nfdi.fiz-karlsruhe.de/nfdi4dso/1.0.0
Example
Scholarly QALD (Question Answering over Scholarly Knowledge Graphs) at ISWC 2023 https://kgqa.github.io/scholarly-QALD-challenge/2023/
has super-classes
academic event c
is in domain of
co-located with op, evaluation dataset op, evaluation metric op

softwarec back to ToC or Class ToC

IRI: https://nfdi.fiz-karlsruhe.de/ontology/Software

A creative work that comprises a set of instructions, programs, or algorithms designed to perform specific tasks or functions on a computer or other electronic devices.
A computer software provided by an organization or a person.
Is defined by
https://nfdi.fiz-karlsruhe.de/ontology/2.0.0
Example
Edirom, Muscat
has super-classes
creative work c
is in domain of
programming language op
is in range of
software op

specificationc back to ToC or Class ToC

IRI: https://nfdi.fiz-karlsruhe.de/ontology/Specification

A creative work that defines the requirements, characteristics, or standards for the design, implementation, or operation of a system, product, or process.
A set of requirements, guidelines, standards contributed by an organization or a person.
Is defined by
https://nfdi.fiz-karlsruhe.de/ontology/2.0.0
Example
Guidelines, technical specifications, design specifications
has super-classes
has sub-classes
standard c
is in range of
best practice op, specification op

spokesperson rolec back to ToC or Class ToC

IRI: https://nfdi.fiz-karlsruhe.de/nfdi4dso/SpokespersonRole

A role inhering in a person that is realized when the person is a spokesperson of a Consortium.
Is defined by
https://nfdi.fiz-karlsruhe.de/nfdi4dso/1.0.0
has super-classes
B F O 0000023 c

standardc back to ToC or Class ToC

IRI: https://nfdi.fiz-karlsruhe.de/ontology/Standard

A specification that establishes a set of guidelines, criteria, or norms recognized and adopted by internationational community.
An international standard and norm that can be used to evaluate or create a resource.
Is defined by
https://nfdi.fiz-karlsruhe.de/ontology/2.0.0
Example
ISO 15511, DINI-Zertifikat
has super-classes
specification c
is in range of
standard op

storage & preservationc back to ToC or Class ToC

IRI: https://nfdi.fiz-karlsruhe.de/ontology/Storage&Preservation

A service that contributes to long-term archiving and data integrity through secure storage and preservation strategies.
Services that focus on the long-term archiving and preservation of research data and digital assets. This involves providing secure storage infrastructures, backup solutions, and preservation strategies to prevent data loss over time.
Is defined by
https://nfdi.fiz-karlsruhe.de/ontology/2.0.0
Example
RADAR4Culture, Curated Repository List
has super-classes
service c

sub-taskc back to ToC or Class ToC

IRI: https://nfdi.fiz-karlsruhe.de/nfdi4dso/SubTask

One of the divided tasks of a certain shared task.
Is defined by
https://nfdi.fiz-karlsruhe.de/nfdi4dso/1.0.0
Example
Task 1: DBLP-QUAD — Knowledge Graph Question Answering over DBLP https://kgqa.github.io/scholarly-QALD-challenge/2023/
has super-classes
academic event c
is in domain of
evaluation dataset op, evaluation metric op

summer schoolc back to ToC or Class ToC

IRI: https://nfdi.fiz-karlsruhe.de/nfdi4dso/SummerSchool

An intensive summer educational program with a focus on specialized topics within a particular field or discipline to offer participants the opportunity to deepen their knowledge, develop new skills, and engage with experts and peers in the field.
Is defined by
https://nfdi.fiz-karlsruhe.de/nfdi4dso/1.0.0
Example
International Semantic Web Summer School 2024 (ISWS) https://2024.semanticwebschool.org/
has super-classes
organized event c

task areac back to ToC or Class ToC

IRI: https://nfdi.fiz-karlsruhe.de/nfdi4dso/TaskArea

A task area (TA) defined in NFDI4DS project addressing one or more issues.
Is defined by
https://nfdi.fiz-karlsruhe.de/nfdi4dso/1.0.0
Example
Task Area 1 DS and AI - Community and Training,
Task Area 2 (Research Knowledge Graphs)
has super-classes
I A O 0000033 c
is in domain of
lead op, task area or measure contributor op

task area contributor rolec back to ToC or Class ToC

IRI: https://nfdi.fiz-karlsruhe.de/nfdi4dso/TaskAreaContributorRole

A role inhering in an agent that is realized when the agent is a contributor of a task area defined in a Consortium.
Is defined by
https://nfdi.fiz-karlsruhe.de/nfdi4dso/1.0.0
has super-classes
B F O 0000023 c

task area lead rolec back to ToC or Class ToC

IRI: https://nfdi.fiz-karlsruhe.de/nfdi4dso/TaskAreaLeadRole

A role inhering in an agent that is realized when the agent is a lead of a task area defined in a Consortium.
Is defined by
https://nfdi.fiz-karlsruhe.de/nfdi4dso/1.0.0
has super-classes
B F O 0000023 c

task area measurec back to ToC or Class ToC

IRI: https://nfdi.fiz-karlsruhe.de/nfdi4dso/TaskAreaMeasure

a task area measure that is defined as part of a given project task area
Is defined by
https://nfdi.fiz-karlsruhe.de/nfdi4dso/1.0.0
has super-classes
I A O 0000033 c
is in domain of
lead op, task area or measure contributor op

taxonomyc back to ToC or Class ToC

IRI: https://nfdi.fiz-karlsruhe.de/ontology/Taxonomy

Semantic expressivity that refers to a hierarchical classification system that organizes concepts into a tree-like structure.
A hierarchical classification system that organizes concepts into a tree-like structure based on their shared characteristics and relationships.
Is defined by
https://nfdi.fiz-karlsruhe.de/ontology/2.0.0
Example
Linnaean Taxonomy, Iconclass
has super-classes
semantic expressivity c

technological meansc back to ToC or Class ToC

IRI: https://nfdi.fiz-karlsruhe.de/ontology/TechnologicalMeans

A plan specification that refers to technology employed for the creation, management, utilization, or control of a resource.
A technology, e.g. a web application or a programming framework used in a resource.
Is defined by
https://nfdi.fiz-karlsruhe.de/ontology/2.0.0
Example
Groovy on Grails, Angular
has super-classes
I A O 0000104 c
has sub-classes
programming language c
is in range of
technology op

thesaurusc back to ToC or Class ToC

IRI: https://nfdi.fiz-karlsruhe.de/ontology/Thesaurus

A controlled vocabulary organized hierarchically and provided with associative relationships, such as synonyms, broader terms, and narrower terms.
A hierarchical controlled vocabulary enriched with associative relationships, including synonyms, broader terms, and narrower terms.
Is defined by
https://nfdi.fiz-karlsruhe.de/ontology/2.0.0
Example
Getty Art & Architecture Thesaurus, UNESCO Thesaurus for cultural and scientific documentation
has super-classes
controlled vocabulary c

tutorialc back to ToC or Class ToC

IRI: https://nfdi.fiz-karlsruhe.de/nfdi4dso/Tutorial

A tutorial event.
Is defined by
https://nfdi.fiz-karlsruhe.de/nfdi4dso/1.0.0
has super-classes
academic event c
is in domain of
co-located with op

websitec back to ToC or Class ToC

IRI: https://nfdi.fiz-karlsruhe.de/ontology/Website

A creative work that represents a collection of interconnected web pages, multimedia content, and digital resources accessible via the World Wide Web.
A collection of webpages contributed by an organization or a person.
Is defined by
https://nfdi.fiz-karlsruhe.de/ontology/2.0.0
Example
https:\/\/opac.rism.info
has super-classes
creative work c
has sub-classes
data portal c

working groupc back to ToC or Class ToC

IRI: https://nfdi.fiz-karlsruhe.de/nfdi4dso/WorkingGroup

A group of individuals who are members of one or more task areas in NFDI4DS project with a focus on workin together to address a specific topic
Is defined by
https://nfdi.fiz-karlsruhe.de/nfdi4dso/1.0.0
Example
Metadata WG
has super-classes
agent c
is in domain of
established by op, working group contact point op, working group member op

working group contact point rolec back to ToC or Class ToC

IRI: https://nfdi.fiz-karlsruhe.de/nfdi4dso/WorkingGroupContactPointRole

A role inhering in an agent that is realized when the agent is a contact point of a working group defined in a Consortium.
Is defined by
https://nfdi.fiz-karlsruhe.de/nfdi4dso/1.0.0
has super-classes
B F O 0000023 c

working group member rolec back to ToC or Class ToC

IRI: https://nfdi.fiz-karlsruhe.de/nfdi4dso/WorkingGroupMemberRole

A role inhering in an agent that is realized when the agent is a member of a working group defined in a Consortium.
Is defined by
https://nfdi.fiz-karlsruhe.de/nfdi4dso/1.0.0
has super-classes
B F O 0000023 c

workshopc back to ToC or Class ToC

IRI: https://nfdi.fiz-karlsruhe.de/nfdi4dso/Workshop

A workshop event.
Is defined by
https://nfdi.fiz-karlsruhe.de/nfdi4dso/1.0.0
has super-classes
academic event c
is in domain of
co-located with op

Object Properties

affiliationop back to ToC or Object Property ToC

IRI: https://nfdi.fiz-karlsruhe.de/nfdi4dso/affiliation

a relation between a person and an organization.
Is defined by
https://nfdi.fiz-karlsruhe.de/nfdi4dso/1.0.0
has domain
person c
has range
organization c

appears atop back to ToC or Object Property ToC

IRI: https://nfdi.fiz-karlsruhe.de/nfdi4dso/appearsAt

A relation between a publication and a page range which indicates where the publication appears in a proceeding using the minimum and maximum page numbers
Is defined by
https://nfdi.fiz-karlsruhe.de/nfdi4dso/1.0.0
has domain
publication c
has range
page range c

best practiceop back to ToC or Object Property ToC

IRI: https://nfdi.fiz-karlsruhe.de/ontology/bestPractice

The property is a relationship between a resource and the specified best practice.
Is defined by
https://nfdi.fiz-karlsruhe.de/ontology/2.0.0
has super-properties
I A O 0000136 op
has domain
resource c
has range
specification c
is inverse of
best practice of op

best practice ofop back to ToC or Object Property ToC

IRI: https://nfdi.fiz-karlsruhe.de/ontology/bestPracticeOf

inverse of property "best practice"
Is defined by
https://nfdi.fiz-karlsruhe.de/ontology/2.0.0
has super-properties
I A O 0000136 op
is inverse of
best practice op

co-located withop back to ToC or Object Property ToC

IRI: https://nfdi.fiz-karlsruhe.de/nfdi4dso/coLocatedWith

A relationship between an event and a conference indicating that the event is happening together at the same place as the conference.
Is defined by
https://nfdi.fiz-karlsruhe.de/nfdi4dso/1.0.0
has domain
conference c or hackathon c or science slam c or shared task c or tutorial c or workshop c
has range
conference c

co-spokespersonop back to ToC or Object Property ToC

IRI: https://nfdi.fiz-karlsruhe.de/nfdi4dso/coSpokesperson

A relationship between a consortium and its co-spokesperson
Is defined by
https://nfdi.fiz-karlsruhe.de/nfdi4dso/1.0.0
has domain
consortium c
has range
person c
is inverse of
co-spokesperson of op

co-spokesperson ofop back to ToC or Object Property ToC

IRI: https://nfdi.fiz-karlsruhe.de/nfdi4dso/coSpokespersonOf

Is defined by
https://nfdi.fiz-karlsruhe.de/nfdi4dso/1.0.0
is inverse of
co-spokesperson op

contact pointop back to ToC or Object Property ToC

IRI: https://nfdi.fiz-karlsruhe.de/ontology/contactPoint

The property is a relationship between a resource and a contact point.
Is defined by
https://nfdi.fiz-karlsruhe.de/ontology/2.0.0
has domain
project c or resource c
has range
agent c
is inverse of
contact point of op

contact point ofop back to ToC or Object Property ToC

IRI: https://nfdi.fiz-karlsruhe.de/ontology/contactPointOf

inverse of property "contact point"
Is defined by
https://nfdi.fiz-karlsruhe.de/ontology/2.0.0
is inverse of
contact point op

contributorop back to ToC or Object Property ToC

IRI: https://nfdi.fiz-karlsruhe.de/ontology/contributor

The property related a resource to a person or an organization responsible for making contributions to a resource.
Is defined by
https://nfdi.fiz-karlsruhe.de/ontology/2.0.0
has domain
resource c
has range
agent c
is inverse of
contributor of op

contributor ofop back to ToC or Object Property ToC

IRI: https://nfdi.fiz-karlsruhe.de/ontology/contributorOf

inverse of property "contributor"
Is defined by
https://nfdi.fiz-karlsruhe.de/ontology/2.0.0
is inverse of
contributor op

countryop back to ToC or Object Property ToC

IRI: https://nfdi.fiz-karlsruhe.de/ontology/country

The property relates a city or a state to a country where it is located.
Is defined by
https://nfdi.fiz-karlsruhe.de/ontology/2.0.0
has super-properties
B F O 0000050 op
has domain
city c or federal state c
has range
country c
is inverse of
country of op

country ofop back to ToC or Object Property ToC

IRI: https://nfdi.fiz-karlsruhe.de/ontology/countryOf

inverse of property "country"
Is defined by
https://nfdi.fiz-karlsruhe.de/ontology/2.0.0
has super-properties
part op
is inverse of
country op

data setop back to ToC or Object Property ToC

IRI: https://nfdi.fiz-karlsruhe.de/ontology/dataset

The property is a relation between a resource and a data set.
Is defined by
https://nfdi.fiz-karlsruhe.de/ontology/2.0.0
has super-properties
I A O 0000219 op
has domain
resource c
has range
dataset c
is inverse of
data set of op

data set ofop back to ToC or Object Property ToC

IRI: https://nfdi.fiz-karlsruhe.de/ontology/datasetOf

inverse of property "data set"
Is defined by
https://nfdi.fiz-karlsruhe.de/ontology/2.0.0
has super-properties
I A O 0000136 op
is inverse of
data set op

DOI ofop back to ToC or Object Property ToC

IRI: https://nfdi.fiz-karlsruhe.de/nfdi4dso/doiOf

Is defined by
https://nfdi.fiz-karlsruhe.de/nfdi4dso/1.0.0
has super-properties
I A O 0000219 op
has domain
digital object identifier c
has range
publication c
is inverse of
has DOI op

domain knowledge levelop back to ToC or Object Property ToC

IRI: https://nfdi.fiz-karlsruhe.de/nfdi4dso/domainKnowledgeLevel

The level of domain knowledge the persona possesses
Is defined by
https://nfdi.fiz-karlsruhe.de/nfdi4dso/1.0.0
is inverse of
domain knowledge level of op

domain knowledge level ofop back to ToC or Object Property ToC

IRI: https://nfdi.fiz-karlsruhe.de/nfdi4dso/domainknowledgeLevelOf

Is defined by
https://nfdi.fiz-karlsruhe.de/nfdi4dso/1.0.0
has super-properties
I A O 0000136 op
has domain
persona domain knowledge level c
has range
persona c
is inverse of
domain knowledge level op

established byop back to ToC or Object Property ToC

IRI: https://nfdi.fiz-karlsruhe.de/nfdi4dso/establishedBy

The property is a relation between a working group and a project
Is defined by
https://nfdi.fiz-karlsruhe.de/nfdi4dso/1.0.0
has domain
working group c
has range
project c

ethical or legal skill levelop back to ToC or Object Property ToC

IRI: https://nfdi.fiz-karlsruhe.de/nfdi4dso/ethicalOrLegalSkillLevel

The level of Ethical or Legal skills the persona possesses
Is defined by
https://nfdi.fiz-karlsruhe.de/nfdi4dso/1.0.0

ethical or legal skill level ofop back to ToC or Object Property ToC

IRI: https://nfdi.fiz-karlsruhe.de/nfdi4dso/ethicalOrLegalSkillLevelOf

Is defined by
https://nfdi.fiz-karlsruhe.de/nfdi4dso/1.0.0
has super-properties
I A O 0000136 op
has domain
persona ethical or legal skill level c
has range
persona c
is inverse of
ethical or legal skill level op

evaluation datasetop back to ToC or Object Property ToC

IRI: https://nfdi.fiz-karlsruhe.de/nfdi4dso/evaluationDataset

a relation between a sharedtask or subtask and a dataset
Is defined by
https://nfdi.fiz-karlsruhe.de/nfdi4dso/1.0.0
has domain
shared task c or sub-task c
has range
dataset c

evaluation metricop back to ToC or Object Property ToC

IRI: https://nfdi.fiz-karlsruhe.de/nfdi4dso/evaluationMetric

a relation between a shared task or a subtask and its evaluation metric
Is defined by
https://nfdi.fiz-karlsruhe.de/nfdi4dso/1.0.0
has domain
shared task c or sub-task c
has range
evaluation metric c

event attendance modeop back to ToC or Object Property ToC

IRI: https://schema.org/eventAttendanceMode

Is defined by
https://schema.org/
has domain
event c
has range
Event Attendance Mode Enumeration c

event contact pointop back to ToC or Object Property ToC

IRI: https://nfdi.fiz-karlsruhe.de/nfdi4dso/eventContactPoint

a relation between an event and its contact point
Is defined by
https://nfdi.fiz-karlsruhe.de/nfdi4dso/1.0.0
has domain
event c
has range
person c

event organizerop back to ToC or Object Property ToC

IRI: https://nfdi.fiz-karlsruhe.de/nfdi4dso/eventOrganizer

a relation between an event and its organizer
Is defined by
https://nfdi.fiz-karlsruhe.de/nfdi4dso/1.0.0
has domain
event c
has range
agent c

export formatop back to ToC or Object Property ToC

IRI: https://nfdi.fiz-karlsruhe.de/ontology/exportFormat

The property relates a resource to the format available for the export of a resource.
Is defined by
https://nfdi.fiz-karlsruhe.de/ontology/2.0.0
has super-properties
I A O 0000136 op
has domain
resource c
has range
media type c
is inverse of
export format of op

export format ofop back to ToC or Object Property ToC

IRI: https://nfdi.fiz-karlsruhe.de/ontology/exportFormatOf

inverse of property "export format"
Is defined by
https://nfdi.fiz-karlsruhe.de/ontology/2.0.0
has super-properties
I A O 0000136 op
is inverse of
export format op

fair statusop back to ToC or Object Property ToC

IRI: https://nfdi.fiz-karlsruhe.de/nfdi4dso/fairStatus

Is defined by
https://nfdi.fiz-karlsruhe.de/nfdi4dso/1.0.0
is inverse of
fair status of op

fair status ofop back to ToC or Object Property ToC

IRI: https://nfdi.fiz-karlsruhe.de/nfdi4dso/fairStatusOf

a relation between a LOD Rating and a dataset.
Is defined by
https://nfdi.fiz-karlsruhe.de/nfdi4dso/1.0.0
has super-properties
I A O 0000136 op
has domain
FAIR data principle c
has range
dataset c
is inverse of
fair status op

federal stateop back to ToC or Object Property ToC

IRI: https://nfdi.fiz-karlsruhe.de/ontology/federalState

The property relates a city to a federal state where it is located.
Is defined by
https://nfdi.fiz-karlsruhe.de/ontology/2.0.0
has super-properties
part op
has domain
city c
has range
federal state c
is inverse of
federal state of op

federal state ofop back to ToC or Object Property ToC

IRI: https://nfdi.fiz-karlsruhe.de/ontology/federalStateOf

inverse of property "federal state"
Is defined by
https://nfdi.fiz-karlsruhe.de/ontology/2.0.0
has super-properties
part of op
is inverse of
federal state op

funding organizationop back to ToC or Object Property ToC

IRI: https://nfdi.fiz-karlsruhe.de/ontology/fundingOrganization

The property relates a project to the organization that provided funding for it.
Is defined by
https://nfdi.fiz-karlsruhe.de/ontology/2.0.0
has domain
project c
has range
organization c
is inverse of
funding organization of op

funding organization ofop back to ToC or Object Property ToC

IRI: https://nfdi.fiz-karlsruhe.de/ontology/fundingOrganizationOf

inverse of property "funding organization"
Is defined by
https://nfdi.fiz-karlsruhe.de/ontology/2.0.0
has domain
organization c
has range
project c
is inverse of
funding organization op

has Beginningop back to ToC or Object Property ToC

IRI: http://www.w3.org/2006/time#hasBeginning

Is defined by
http://www.w3.org/2006/time
has range
Instant c

has DOIop back to ToC or Object Property ToC

IRI: http://prismstandard.org/namespaces/basic/2.0/doi

Is defined by
http://www.doi.org/
is inverse of
DOI of op

has Endop back to ToC or Object Property ToC

IRI: http://www.w3.org/2006/time#hasEnd

Is defined by
http://www.w3.org/2006/time
has domain
Interval c
has range
Instant c

has nextop back to ToC or Object Property ToC

IRI: https://nfdi.fiz-karlsruhe.de/nfdi4dso/hasNext

Is defined by
https://nfdi.fiz-karlsruhe.de/nfdi4dso/1.0.0
has domain
I A O 0000442 c
has range
I A O 0000442 c

has ORCIDop back to ToC or Object Property ToC

IRI: https://nfdi.fiz-karlsruhe.de/nfdi4dso/hasORCID

The Open Researcher and Contributor ID of the person
Is defined by
https://nfdi.fiz-karlsruhe.de/nfdi4dso/1.0.0
is inverse of
ORCID of op

has place of publicationop back to ToC or Object Property ToC

IRI: http://purl.org/spar/fabio/hasPlaceOfPublication

Is defined by
http://purl.org/spar/fabio
has domain
publication c
has range
place c

has publication yearop back to ToC or Object Property ToC

IRI: http://purl.org/spar/fabio/hasPublicationYear

Is defined by
http://purl.org/spar/fabio

has Timeop back to ToC or Object Property ToC

IRI: http://www.w3.org/2006/time#hasTime

Is defined by
http://www.w3.org/2006/time
has domain
Interval c
has range
Interval c

is associated withop back to ToC or Object Property ToC

IRI: https://nfdi.fiz-karlsruhe.de/nfdi4dso/isAssociatedWith

An academic event a given proceedings publication is associated with
Is defined by
https://nfdi.fiz-karlsruhe.de/nfdi4dso/1.0.0
has domain
Proceedings c
has range
academic event c

keywordsop back to ToC or Object Property ToC

IRI: http://schema.org/keywords

Is defined by
https://schema.org/

leadop back to ToC or Object Property ToC

IRI: https://nfdi.fiz-karlsruhe.de/nfdi4dso/lead

a relation between a measure or a task area and its lead.
Is defined by
https://nfdi.fiz-karlsruhe.de/nfdi4dso/1.0.0
has domain
task area c or task area measure c
has range
consortium member c or person c
is inverse of
lead of op

lead ofop back to ToC or Object Property ToC

IRI: https://nfdi.fiz-karlsruhe.de/nfdi4dso/leadOf

Is defined by
https://nfdi.fiz-karlsruhe.de/nfdi4dso/1.0.0
is inverse of
lead op

licenseop back to ToC or Object Property ToC

IRI: https://nfdi.fiz-karlsruhe.de/ontology/license

The property is a relationship between a resource and a license file.
Is defined by
https://nfdi.fiz-karlsruhe.de/ontology/2.0.0
has super-properties
I A O 0000136 op
has domain
resource c
has range
license c
is inverse of
license of op

license ofop back to ToC or Object Property ToC

IRI: https://nfdi.fiz-karlsruhe.de/ontology/licenseOf

inverse of property "license"
Is defined by
https://nfdi.fiz-karlsruhe.de/ontology/2.0.0
has super-properties
I A O 0000136 op
is inverse of
license op

locationop back to ToC or Object Property ToC

IRI: https://nfdi.fiz-karlsruhe.de/ontology/location

The property is a relationship between a thing and a place its located at.
Is defined by
https://nfdi.fiz-karlsruhe.de/ontology/2.0.0
has domain
Thing c
has range
place c
is inverse of
location of op

location ofop back to ToC or Object Property ToC

IRI: https://nfdi.fiz-karlsruhe.de/ontology/locationOf

inverse of property "location"
Is defined by
https://nfdi.fiz-karlsruhe.de/ontology/2.0.0
has equivalent properties
R O 0001015 op
is inverse of
location op

LOD statusop back to ToC or Object Property ToC

IRI: https://nfdi.fiz-karlsruhe.de/nfdi4dso/lodStatus

Is defined by
https://nfdi.fiz-karlsruhe.de/nfdi4dso/1.0.0
is inverse of
LOD status of op

LOD status ofop back to ToC or Object Property ToC

IRI: https://nfdi.fiz-karlsruhe.de/nfdi4dso/lodStatusOf

a relation between a FAIR Data Principle and a dataset.
Is defined by
https://nfdi.fiz-karlsruhe.de/nfdi4dso/1.0.0
has super-properties
I A O 0000136 op
has domain
LOD rating c
has range
dataset c
is inverse of
LOD status op

media typeop back to ToC or Object Property ToC

IRI: https://nfdi.fiz-karlsruhe.de/ontology/mediaType

The property relates a resource to its data format.
Is defined by
https://nfdi.fiz-karlsruhe.de/ontology/2.0.0
has super-properties
I A O 0000136 op
has domain
resource c
has range
media type c
is inverse of
media type of op

media type ofop back to ToC or Object Property ToC

IRI: https://nfdi.fiz-karlsruhe.de/ontology/mediaTypeOf

inverse of property "media type"
Is defined by
https://nfdi.fiz-karlsruhe.de/ontology/2.0.0
has super-properties
I A O 0000136 op
is inverse of
media type op

memberop back to ToC or Object Property ToC

IRI: https://nfdi.fiz-karlsruhe.de/ontology/member

The property is a relationship between a consortium and an organization that is a member of the consortium.
Is defined by
https://nfdi.fiz-karlsruhe.de/ontology/2.0.0
has super-properties
B F O 0000051 op, part op
is inverse of
member of op

member ofop back to ToC or Object Property ToC

IRI: https://nfdi.fiz-karlsruhe.de/ontology/memberOf

The property is a relationship between an organization and a consortium it belongs to.
Is defined by
https://nfdi.fiz-karlsruhe.de/ontology/2.0.0
has super-properties
part of op
is inverse of
member op

ORCID ofop back to ToC or Object Property ToC

IRI: https://nfdi.fiz-karlsruhe.de/nfdi4dso/orcidOf

Is defined by
https://nfdi.fiz-karlsruhe.de/nfdi4dso/1.0.0
has super-properties
I A O 0000219 op
has domain
I A O 0000708 c
has range
person c
is inverse of
has ORCID op

parent organizationop back to ToC or Object Property ToC

IRI: https://nfdi.fiz-karlsruhe.de/ontology/parentOrganization

The property is a parental relationship between organizations.
Is defined by
https://nfdi.fiz-karlsruhe.de/ontology/2.0.0
is inverse of
subsidiary organization op

partop back to ToC or Object Property ToC

IRI: https://nfdi.fiz-karlsruhe.de/ontology/part

The generic property is a relationship between a thing and its part.
Is defined by
https://nfdi.fiz-karlsruhe.de/ontology/2.0.0
has sub-properties
country of op, federal state op, member op
is inverse of
part of op

part ofop back to ToC or Object Property ToC

IRI: https://nfdi.fiz-karlsruhe.de/ontology/partOf

The generic property is a relationship between a thing and a thing in which it is physically or logically included.
Is defined by
https://nfdi.fiz-karlsruhe.de/ontology/2.0.0
has super-properties
B F O 0000050 op
has sub-properties
federal state of op, member of op
has domain
Thing c
has range
Thing c
is inverse of
part op

participantop back to ToC or Object Property ToC

IRI: https://nfdi.fiz-karlsruhe.de/ontology/participant

The property is a relationship between a project and an agent that participates in the project.
Is defined by
https://nfdi.fiz-karlsruhe.de/ontology/2.0.0
has super-properties
R O 0000057 op
has domain
project c
has range
agent c
is inverse of
participant of op

participant ofop back to ToC or Object Property ToC

IRI: https://nfdi.fiz-karlsruhe.de/ontology/participantOf

inverse of property "prticipant"
Is defined by
https://nfdi.fiz-karlsruhe.de/ontology/2.0.0
has super-properties
R O 0000056 op
is inverse of
participant op

partner organizationop back to ToC or Object Property ToC

IRI: https://nfdi.fiz-karlsruhe.de/ontology/partnerOrganization

The property is a partner relationship between organizations. The property is symmetric.
Is defined by
https://nfdi.fiz-karlsruhe.de/ontology/2.0.0

persona descriptionop back to ToC or Object Property ToC

IRI: https://nfdi.fiz-karlsruhe.de/nfdi4dso/personaDescription

Is defined by
https://nfdi.fiz-karlsruhe.de/nfdi4dso/1.0.0
is inverse of
persona description of op

persona description ofop back to ToC or Object Property ToC

IRI: https://nfdi.fiz-karlsruhe.de/nfdi4dso/personaDescriptionOf

Is defined by
https://nfdi.fiz-karlsruhe.de/nfdi4dso/1.0.0
has super-properties
I A O 0000136 op
has domain
persona description c
has range
persona c
is inverse of
persona description op

persona problemop back to ToC or Object Property ToC

IRI: https://nfdi.fiz-karlsruhe.de/nfdi4dso/personaProblem

Is defined by
https://nfdi.fiz-karlsruhe.de/nfdi4dso/1.0.0
is inverse of
persona problem of op

persona problem ofop back to ToC or Object Property ToC

IRI: https://nfdi.fiz-karlsruhe.de/nfdi4dso/personaProblemOf

Is defined by
https://nfdi.fiz-karlsruhe.de/nfdi4dso/1.0.0
has super-properties
I A O 0000136 op
has domain
persona problem description c
has range
persona c
is inverse of
persona problem op

programming languageop back to ToC or Object Property ToC

IRI: https://nfdi.fiz-karlsruhe.de/ontology/programmingLanguage

The property links software to a programming language its written in.
Is defined by
https://nfdi.fiz-karlsruhe.de/ontology/2.0.0
has super-properties
I A O 0000136 op, S W O 0000741 op
has domain
software c
has range
programming language c
is inverse of
programming language of op

programming language ofop back to ToC or Object Property ToC

IRI: https://nfdi.fiz-karlsruhe.de/ontology/programmingLanguageOf

inverse of property "programming language"
Is defined by
https://nfdi.fiz-karlsruhe.de/ontology/2.0.0
is inverse of
programming language op

publisherop back to ToC or Object Property ToC

IRI: https://nfdi.fiz-karlsruhe.de/ontology/publisher

The property is a relationship between a resource and an organization or a person responsible for publishing it.
Is defined by
https://nfdi.fiz-karlsruhe.de/ontology/2.0.0
has domain
resource c
has range
agent c
is inverse of
publisher of op

publisher ofop back to ToC or Object Property ToC

IRI: https://nfdi.fiz-karlsruhe.de/ontology/publisherOf

inverse of property "publisher"
Is defined by
https://nfdi.fiz-karlsruhe.de/ontology/2.0.0
is inverse of
publisher op

R O 0001015op back to ToC or Object Property ToC

IRI: http://purl.obolibrary.org/obo/RO_0001015

has equivalent properties
location of op

related projectop back to ToC or Object Property ToC

IRI: https://nfdi.fiz-karlsruhe.de/ontology/relatedProject

The property is a relationship between a project or a resource and related projects.
Is defined by
https://nfdi.fiz-karlsruhe.de/ontology/2.0.0
has domain
project c or resource c
has range
project c

represented collectionop back to ToC or Object Property ToC

IRI: https://nfdi.fiz-karlsruhe.de/ontology/representedCollection

The property is a relationship between a dataset and a collection it represents.
Is defined by
https://nfdi.fiz-karlsruhe.de/ontology/2.0.0
has super-properties
I A O 0000219 op
has domain
data portal c or dataset c
has range
collection c
is inverse of
represented collection of op

represented collection ofop back to ToC or Object Property ToC

IRI: https://nfdi.fiz-karlsruhe.de/ontology/representedCollectionOf

inverse of property "represented collection"
Is defined by
https://nfdi.fiz-karlsruhe.de/ontology/2.0.0
has super-properties
I A O 0000235 op
is inverse of
represented collection op

semantic expressivityop back to ToC or Object Property ToC

IRI: https://nfdi.fiz-karlsruhe.de/ontology/semanticExpressivity

The property relates a resource to its semantic expressivity spectrum.
Is defined by
https://nfdi.fiz-karlsruhe.de/ontology/2.0.0
has super-properties
R O 0000086 op
has domain
resource c
has range
semantic expressivity c
is inverse of
semantic expressivity of op

semantic expressivity ofop back to ToC or Object Property ToC

IRI: https://nfdi.fiz-karlsruhe.de/ontology/semanticExpressivityOf

inverse of property "semantic expressivity"
Is defined by
https://nfdi.fiz-karlsruhe.de/ontology/2.0.0
has super-properties
R O 0000080 op
is inverse of
semantic expressivity op

soft skillop back to ToC or Object Property ToC

IRI: https://nfdi.fiz-karlsruhe.de/nfdi4dso/softSkill

The level of soft skills the persona possesses
Is defined by
https://nfdi.fiz-karlsruhe.de/nfdi4dso/1.0.0
is inverse of
soft skill of op

soft skill ofop back to ToC or Object Property ToC

IRI: https://nfdi.fiz-karlsruhe.de/nfdi4dso/softSkillOf

Is defined by
https://nfdi.fiz-karlsruhe.de/nfdi4dso/1.0.0
has super-properties
I A O 0000136 op
has domain
persona soft skill level c
has range
persona c
is inverse of
soft skill op

softwareop back to ToC or Object Property ToC

IRI: https://nfdi.fiz-karlsruhe.de/ontology/software

The property is a relationship between a resource and a software it uses.
Is defined by
https://nfdi.fiz-karlsruhe.de/ontology/2.0.0
has super-properties
I A O 0000136 op
has domain
resource c
has range
software c
is inverse of
software of op

software ofop back to ToC or Object Property ToC

IRI: https://nfdi.fiz-karlsruhe.de/ontology/softwareOf

inverse of property "sofware"
Is defined by
https://nfdi.fiz-karlsruhe.de/ontology/2.0.0
has super-properties
I A O 0000136 op
is inverse of
software op

sparql endpointop back to ToC or Object Property ToC

IRI: https://nfdi.fiz-karlsruhe.de/ontology/sparqlEndpoint

The property relates a data resource to its SPARQL Endpoint.
Is defined by
https://nfdi.fiz-karlsruhe.de/ontology/2.0.0
has super-properties
I A O 0000136 op
has domain
resource c
has range
resource c
is inverse of
sparql endpoint of op

sparql endpoint ofop back to ToC or Object Property ToC

IRI: https://nfdi.fiz-karlsruhe.de/ontology/sparqlEndpointOf

inverse of property "sparql endpoint"
Is defined by
https://nfdi.fiz-karlsruhe.de/ontology/2.0.0
has super-properties
I A O 0000136 op
is inverse of
sparql endpoint op

specificationop back to ToC or Object Property ToC

IRI: https://nfdi.fiz-karlsruhe.de/ontology/specification

The property is a relationship between a resource and the international standard or norm.
Is defined by
https://nfdi.fiz-karlsruhe.de/ontology/2.0.0
has super-properties
I A O 0000136 op
has domain
resource c
has range
specification c
is inverse of
specification of op

specification ofop back to ToC or Object Property ToC

IRI: https://nfdi.fiz-karlsruhe.de/ontology/specificationOf

inverse of property "specification"
Is defined by
https://nfdi.fiz-karlsruhe.de/ontology/2.0.0
has super-properties
I A O 0000136 op
is inverse of
specification op

spokespersonop back to ToC or Object Property ToC

IRI: https://nfdi.fiz-karlsruhe.de/nfdi4dso/spokesperson

A relationship between a consortium and its spokesperson
Is defined by
https://nfdi.fiz-karlsruhe.de/nfdi4dso/1.0.0
has domain
consortium c
has range
person c
is inverse of
spokesperson of op

spokesperson ofop back to ToC or Object Property ToC

IRI: https://nfdi.fiz-karlsruhe.de/nfdi4dso/spokespersonOf

Is defined by
https://nfdi.fiz-karlsruhe.de/nfdi4dso/1.0.0
is inverse of
spokesperson op

standardop back to ToC or Object Property ToC

IRI: https://nfdi.fiz-karlsruhe.de/ontology/standard

The property relates a resource to the standard it relies on.
Is defined by
https://nfdi.fiz-karlsruhe.de/ontology/2.0.0
has super-properties
I A O 0000136 op
has domain
resource c
has range
standard c
is inverse of
standard of op

standard ofop back to ToC or Object Property ToC

IRI: https://nfdi.fiz-karlsruhe.de/ontology/standardOf

inverse of property "standard"
Is defined by
https://nfdi.fiz-karlsruhe.de/ontology/2.0.0
has super-properties
I A O 0000136 op
is inverse of
standard op

subject areaop back to ToC or Object Property ToC

IRI: https://nfdi.fiz-karlsruhe.de/ontology/subjectArea

The property establishes a connection between a resource, an agent, or a project, and the academic discipline, subject area, or domain within which they operate.
Is defined by
https://nfdi.fiz-karlsruhe.de/ontology/2.0.0
has super-properties
R O 0000086 op
has domain
agent c or project c or resource c
has range
academic discipline c
is inverse of
subject area of op

subject area ofop back to ToC or Object Property ToC

IRI: https://nfdi.fiz-karlsruhe.de/ontology/subjectAreaOf

inverse of property "subject area"
Is defined by
https://nfdi.fiz-karlsruhe.de/ontology/2.0.0
has super-properties
R O 0000080 op
is inverse of
subject area op

subsidiary organizationop back to ToC or Object Property ToC

IRI: https://nfdi.fiz-karlsruhe.de/ontology/subsidiaryOrganization

inverse of "parent organization"
Is defined by
https://nfdi.fiz-karlsruhe.de/ontology/2.0.0
is inverse of
parent organization op

task area or measure contributorop back to ToC or Object Property ToC

IRI: https://nfdi.fiz-karlsruhe.de/nfdi4dso/taskAreaOrMeasureContributor

Is defined by
https://nfdi.fiz-karlsruhe.de/nfdi4dso/1.0.0
has domain
task area c or task area measure c
has range
consortium member c or person c

technical skill levelop back to ToC or Object Property ToC

IRI: https://nfdi.fiz-karlsruhe.de/nfdi4dso/technicalSkillLevel

Is defined by
https://nfdi.fiz-karlsruhe.de/nfdi4dso/1.0.0
is inverse of
technical skill level of op

technical skill level ofop back to ToC or Object Property ToC

IRI: https://nfdi.fiz-karlsruhe.de/nfdi4dso/technicalSkillLevelOf

Is defined by
https://nfdi.fiz-karlsruhe.de/nfdi4dso/1.0.0
has super-properties
I A O 0000136 op
has domain
persona technical skill level c
has range
persona c
is inverse of
technical skill level op

technologyop back to ToC or Object Property ToC

IRI: https://nfdi.fiz-karlsruhe.de/ontology/technology

The property is a relationship between a resource and a technology it uses.
Is defined by
https://nfdi.fiz-karlsruhe.de/ontology/2.0.0
has super-properties
I A O 0000136 op
has domain
resource c
has range
technological means c
is inverse of
technology of op

technology ofop back to ToC or Object Property ToC

IRI: https://nfdi.fiz-karlsruhe.de/ontology/technologyOf

inverse of property "technology"
Is defined by
https://nfdi.fiz-karlsruhe.de/ontology/2.0.0
has super-properties
I A O 0000136 op
is inverse of
technology op

urlop back to ToC or Object Property ToC

IRI: https://nfdi.fiz-karlsruhe.de/ontology/url

The property is a relationship between a thing and a url associated with the thing.
Is defined by
https://nfdi.fiz-karlsruhe.de/ontology/2.0.0
has super-properties
I A O 0000235 op
has domain
Thing c
has range
Thing c
is inverse of
url of op

url ofop back to ToC or Object Property ToC

IRI: https://nfdi.fiz-karlsruhe.de/ontology/urlOf

inverse of property "url"
Is defined by
https://nfdi.fiz-karlsruhe.de/ontology/2.0.0
has super-properties
I A O 0000219 op
is inverse of
url op

working group contact pointop back to ToC or Object Property ToC

IRI: https://nfdi.fiz-karlsruhe.de/nfdi4dso/workingGroupContactPoint

Is defined by
https://nfdi.fiz-karlsruhe.de/nfdi4dso/1.0.0
has domain
working group c
has range
consortium member c or person c

working group memberop back to ToC or Object Property ToC

IRI: https://nfdi.fiz-karlsruhe.de/nfdi4dso/workingGroupMember

Is defined by
https://nfdi.fiz-karlsruhe.de/nfdi4dso/1.0.0
has domain
working group c
has range
consortium member c or person c

Data Properties

available atdp back to ToC or Data Property ToC

IRI: https://nfdi.fiz-karlsruhe.de/nfdi4dso/availableAt

The property takes as a value a url where the news article is available
Is defined by
https://nfdi.fiz-karlsruhe.de/nfdi4dso/1.0.0
has domain
news article c
has range
string

birth datedp back to ToC or Data Property ToC

IRI: https://nfdi.fiz-karlsruhe.de/ontology/birthDate

The property refers to the date on which a person was born.
Is defined by
https://nfdi.fiz-karlsruhe.de/ontology/2.0.0
has domain
person c
has range
Literal

death datedp back to ToC or Data Property ToC

IRI: https://nfdi.fiz-karlsruhe.de/ontology/deathDate

The property refers to the date on which a person passed away.
Is defined by
https://nfdi.fiz-karlsruhe.de/ontology/2.0.0
has domain
person c
has range
Literal

dissolution datedp back to ToC or Data Property ToC

IRI: https://nfdi.fiz-karlsruhe.de/ontology/dissolutionDate

The property refers to the date on which the organization ceased to exist or was formally dissolved.
Is defined by
https://nfdi.fiz-karlsruhe.de/ontology/2.0.0
has domain
organization c
has range
Literal

email addressdp back to ToC or Data Property ToC

IRI: https://nfdi.fiz-karlsruhe.de/ontology/emailAddress

The property relates an agent to their email address.
Is defined by
https://nfdi.fiz-karlsruhe.de/ontology/2.0.0
has domain
agent c
has range
Literal

end datedp back to ToC or Data Property ToC

IRI: https://nfdi.fiz-karlsruhe.de/ontology/endDate

The property refers to the moment in time when an event ends.
Is defined by
https://nfdi.fiz-karlsruhe.de/ontology/2.0.0
has domain
event c

file extensiondp back to ToC or Data Property ToC

IRI: https://nfdi.fiz-karlsruhe.de/ontology/fileExtension

An identifier for a file format (e.g. txt for a text file) used as a suffix to the file name, don't use dot at start.
Is defined by
https://nfdi.fiz-karlsruhe.de/ontology/2.0.0
Example
mp4
ttl
txt
xml
has domain
resource c

first namedp back to ToC or Data Property ToC

IRI: http://xmlns.com/foaf/0.1/firstName

has domain
person c
has range
string

foundation datedp back to ToC or Data Property ToC

IRI: https://nfdi.fiz-karlsruhe.de/ontology/foundationDate

The property refers to the specific date on which the organization was officially established or founded.
Is defined by
https://nfdi.fiz-karlsruhe.de/ontology/2.0.0
has domain
organization c
has range
Literal

has abstractdp back to ToC or Data Property ToC

IRI: https://nfdi.fiz-karlsruhe.de/nfdi4dso/hasAbstract

The abstract of a publication
Is defined by
https://nfdi.fiz-karlsruhe.de/nfdi4dso/1.0.0
has domain
publication c
has range
string

has rankdp back to ToC or Data Property ToC

IRI: https://nfdi.fiz-karlsruhe.de/nfdi4dso/hasRank

The rank of an author of a document
Is defined by
https://nfdi.fiz-karlsruhe.de/nfdi4dso/1.0.0
has domain
I A O 0000442 c
has range
string

has sequence identifierdp back to ToC or Data Property ToC

IRI: https://nfdi.fiz-karlsruhe.de/nfdi4dso/hasSequenceIdentifier

The sequence of a journal issue or journal volume.
Is defined by
https://nfdi.fiz-karlsruhe.de/nfdi4dso/1.0.0
has domain
Journal Issue c or Journal Volume c
has range
positive Integer

last namedp back to ToC or Data Property ToC

IRI: http://xmlns.com/foaf/0.1/lastName

has domain
person c
has range
string

long descriptiondp back to ToC or Data Property ToC

IRI: https://nfdi.fiz-karlsruhe.de/nfdi4dso/longDescription

The detailed content of the news
Is defined by
https://nfdi.fiz-karlsruhe.de/nfdi4dso/1.0.0
has domain
news article c
has range
string

maximumdp back to ToC or Data Property ToC

IRI: https://nfdi.fiz-karlsruhe.de/nfdi4dso/maximum

The page number indicating the last page of a document in a proceeding
Is defined by
https://nfdi.fiz-karlsruhe.de/nfdi4dso/1.0.0
has domain
page range c
has range
positive Integer

minimumdp back to ToC or Data Property ToC

IRI: https://nfdi.fiz-karlsruhe.de/nfdi4dso/minimum

The page number indicating the first page of a document in a proceeding
Is defined by
https://nfdi.fiz-karlsruhe.de/nfdi4dso/1.0.0
has domain
page range c
has range
positive Integer

namedp back to ToC or Data Property ToC

IRI: http://xmlns.com/foaf/0.1/name

has domain
Thing c

short descriptiondp back to ToC or Data Property ToC

IRI: https://nfdi.fiz-karlsruhe.de/nfdi4dso/shortDescription

The short description of the content of the news
Is defined by
https://nfdi.fiz-karlsruhe.de/nfdi4dso/1.0.0
has domain
news article c
has range
string

start datedp back to ToC or Data Property ToC

IRI: https://nfdi.fiz-karlsruhe.de/ontology/startDate

The property refers to the moment in time when an event begins.
Is defined by
https://nfdi.fiz-karlsruhe.de/ontology/2.0.0
has domain
event c
has range
Literal

ZIP codedp back to ToC or Data Property ToC

IRI: https://nfdi.fiz-karlsruhe.de/nfdi4dso/zipcode

Is defined by
https://nfdi.fiz-karlsruhe.de/nfdi4dso/1.0.0

Annotation Properties

abstractap back to ToC or Annotation Property ToC

IRI: http://purl.org/dc/terms/abstract

bibliographic Citationap back to ToC or Annotation Property ToC

IRI: http://purl.org/dc/terms/bibliographicCitation

createdap back to ToC or Annotation Property ToC

IRI: http://purl.org/dc/terms/created

creatorap back to ToC or Annotation Property ToC

IRI: http://purl.org/dc/terms/creator

definitionap back to ToC or Annotation Property ToC

IRI: http://www.w3.org/2004/02/skos/core#definition

exact Matchap back to ToC or Annotation Property ToC

IRI: http://www.w3.org/2004/02/skos/core#exactMatch

exampleap back to ToC or Annotation Property ToC

IRI: http://www.w3.org/2004/02/skos/core#example

featureap back to ToC or Annotation Property ToC

IRI: http://rdfs.org/ns/void#feature

formatap back to ToC or Annotation Property ToC

IRI: http://purl.org/dc/terms/format

has Versionap back to ToC or Annotation Property ToC

IRI: http://purl.org/dc/terms/hasVersion

I A O 0000115ap back to ToC or Annotation Property ToC

IRI: http://purl.obolibrary.org/obo/IAO_0000115

I A O 0000119ap back to ToC or Annotation Property ToC

IRI: http://purl.obolibrary.org/obo/IAO_0000119

is Rule Enabledap back to ToC or Annotation Property ToC

IRI: http://swrl.stanford.edu/ontologies/3.3/swrla.owl#isRuleEnabled

labelap back to ToC or Annotation Property ToC

IRI: http://www.w3.org/2000/01/rdf-schema#label

licenseap back to ToC or Annotation Property ToC

IRI: http://purl.org/dc/terms/license

nfdicore:acronymap back to ToC or Annotation Property ToC

IRI: https://nfdi.fiz-karlsruhe.de/ontology/acronym

preferred Namespace Prefixap back to ToC or Annotation Property ToC

IRI: http://purl.org/vocab/vann/preferredNamespacePrefix

preferred Namespace Uriap back to ToC or Annotation Property ToC

IRI: http://purl.org/vocab/vann/preferredNamespaceUri

statusap back to ToC or Annotation Property ToC

IRI: http://purl.org/ontology/bibo/status

has sub-properties
status ap

statusap back to ToC or Annotation Property ToC

IRI: https://w3id.org/mod#status

has super-properties
status ap

titleap back to ToC or Annotation Property ToC

IRI: http://purl.org/dc/terms/title

Named Individuals

accessibleni back to ToC or Named Individual ToC

IRI: https://nfdi.fiz-karlsruhe.de/nfdi4dso/Accessible

Is defined by
https://nfdi.fiz-karlsruhe.de/nfdi4dso/1.0.0
belongs to
FAIR data principle c

findableni back to ToC or Named Individual ToC

IRI: https://nfdi.fiz-karlsruhe.de/nfdi4dso/Findable

Is defined by
https://nfdi.fiz-karlsruhe.de/nfdi4dso/1.0.0
belongs to
FAIR data principle c

interoperableni back to ToC or Named Individual ToC

IRI: https://nfdi.fiz-karlsruhe.de/nfdi4dso/Interoperable

Is defined by
https://nfdi.fiz-karlsruhe.de/nfdi4dso/1.0.0
belongs to
FAIR data principle c

Mixed Event Attendance Modeni back to ToC or Named Individual ToC

IRI: http://schema.org/MixedEventAttendanceMode

belongs to
Event Attendance Mode Enumeration c

Offline Event Attendance Modeni back to ToC or Named Individual ToC

IRI: http://schema.org/OfflineEventAttendanceMode

belongs to
Event Attendance Mode Enumeration c

Online Event Attendance Modeni back to ToC or Named Individual ToC

IRI: http://schema.org/OnlineEventAttendanceMode

belongs to
Event Attendance Mode Enumeration c

reusableni back to ToC or Named Individual ToC

IRI: https://nfdi.fiz-karlsruhe.de/nfdi4dso/Reusable

Is defined by
https://nfdi.fiz-karlsruhe.de/nfdi4dso/1.0.0
belongs to
FAIR data principle c

SWRL rules

Co-spokespersonback to ToC or SWRL ToC



person c(?) , consortium c(?) , leading c(?) , co-spokesperson role c(?) , R O 0000056 op(?,?) , R O 0000056 op(?,?) , R O 0000087 op(?,?) , B F O 0000054 op(?,?) -> co-spokesperson op(?,?)

Contact Point of Projectback to ToC or SWRL ToC



agent c(?) , project c(?) , contact point role c(?) , R O 0000087 op(?,?) , R O 0000056 op(?,?) , B F O 0000054 op(?,?) -> contact point of op(?,?)

Contact Point of Resourceback to ToC or SWRL ToC



agent c(?) , resource c(?) , contacting c(?) , contact point role c(?) , R O 0000087 op(?,?) , R O 0000056 op(?,?) , R O 0000056 op(?,?) , B F O 0000054 op(?,?) -> contact point of op(?,?)

Contributorback to ToC or SWRL ToC



agent c(?) , resource c(?) , contributing c(?) , contributor role c(?) , R O 0000056 op(?,?) , R O 0000056 op(?,?) , R O 0000087 op(?,?) , B F O 0000054 op(?,?) -> contributor of op(?,?)

Funding Organizationback to ToC or SWRL ToC



organization c(?) , project c(?) , funding organization role c(?) , R O 0000087 op(?,?) , B F O 0000054 op(?,?) , R O 0000056 op(?,?) -> funding organization op(?,?)

Measure Contributorback to ToC or SWRL ToC



person c(?) , consortium member c(?) , task area measure c(?) , contributing c(?) , measure lead role c(?) , R O 0000056 op(?,?) , R O 0000056 op(?,?) , R O 0000056 op(?,?) , R O 0000087 op(?,?) , R O 0000087 op(?,?) , B F O 0000054 op(?,?) -> task area or measure contributor op(?,?) , task area or measure contributor op(?,?)

Measure Leadback to ToC or SWRL ToC



person c(?) , consortium member c(?) , task area measure c(?) , leading c(?) , measure lead role c(?) , R O 0000056 op(?,?) , R O 0000056 op(?,?) , R O 0000056 op(?,?) , R O 0000087 op(?,?) , R O 0000087 op(?,?) , B F O 0000054 op(?,?) -> lead op(?,?) , lead op(?,?)

Publisherback to ToC or SWRL ToC



agent c(?) , resource c(?) , I A O 0000444 c(?) , publisher role c(?) , R O 0000056 op(?,?) , R O 0000056 op(?,?) , R O 0000087 op(?,?) , B F O 0000054 op(?,?) -> publisher of op(?,?)

Spokespersonback to ToC or SWRL ToC



person c(?) , consortium c(?) , leading c(?) , spokesperson role c(?) , R O 0000056 op(?,?) , R O 0000056 op(?,?) , R O 0000087 op(?,?) , B F O 0000054 op(?,?) -> spokesperson op(?,?)

Task Area Contributorback to ToC or SWRL ToC



person c(?) , consortium member c(?) , task area c(?) , contributing c(?) , task area lead role c(?) , R O 0000056 op(?,?) , R O 0000056 op(?,?) , R O 0000056 op(?,?) , R O 0000087 op(?,?) , R O 0000087 op(?,?) , B F O 0000054 op(?,?) -> task area or measure contributor op(?,?) , task area or measure contributor op(?,?)

Task Area Leadback to ToC or SWRL ToC



person c(?) , consortium member c(?) , task area c(?) , leading c(?) , task area lead role c(?) , R O 0000056 op(?,?) , R O 0000056 op(?,?) , R O 0000056 op(?,?) , R O 0000087 op(?,?) , R O 0000087 op(?,?) , B F O 0000054 op(?,?) -> lead op(?,?) , lead op(?,?)

Working Group Contact Pointback to ToC or SWRL ToC



person c(?) , consortium member c(?) , working group c(?) , task area measure c(?) , contacting c(?) , working group contact point role c(?) , R O 0000056 op(?,?) , R O 0000056 op(?,?) , R O 0000056 op(?,?) , R O 0000056 op(?,?) , R O 0000087 op(?,?) , R O 0000087 op(?,?) , B F O 0000054 op(?,?) -> working group contact point op(?,?) , working group contact point op(?,?)

Working Group Memberback to ToC or SWRL ToC



person c(?) , consortium member c(?) , working group c(?) , task area measure c(?) , becoming a member c(?) , working group member role c(?) , R O 0000056 op(?,?) , R O 0000056 op(?,?) , R O 0000056 op(?,?) , R O 0000056 op(?,?) , R O 0000087 op(?,?) , R O 0000087 op(?,?) , B F O 0000054 op(?,?) -> working group member op(?,?) , working group member op(?,?)

Legend back to ToC

c: Classes
op: Object Properties
dp: Data Properties
ni: Named Individuals

Acknowledgments back to ToC

The authors would like to thank Silvio Peroni for developing LODE, a Live OWL Documentation Environment, which is used for representing the Cross Referencing Section of this document and Daniel Garijo for developing Widoco, the program used to create the template used in this documentation.